Program Pam5 umí archivovat pouze databáze MSSQL. Používáme služeb COM rozhraní SQL-DMO (podobně jako Enterprise manager). Instalace knihovny se provádí standardním programem RegSvr32.Exe a jako parametr se dá SQLDMO.DLL. Před tím je potřeba mít ODBC driver pro MSSQL minimálně verze 3.8. Řeší to instalace MDAC v minimální verzi 2.6.
Známe dva typy archivací:

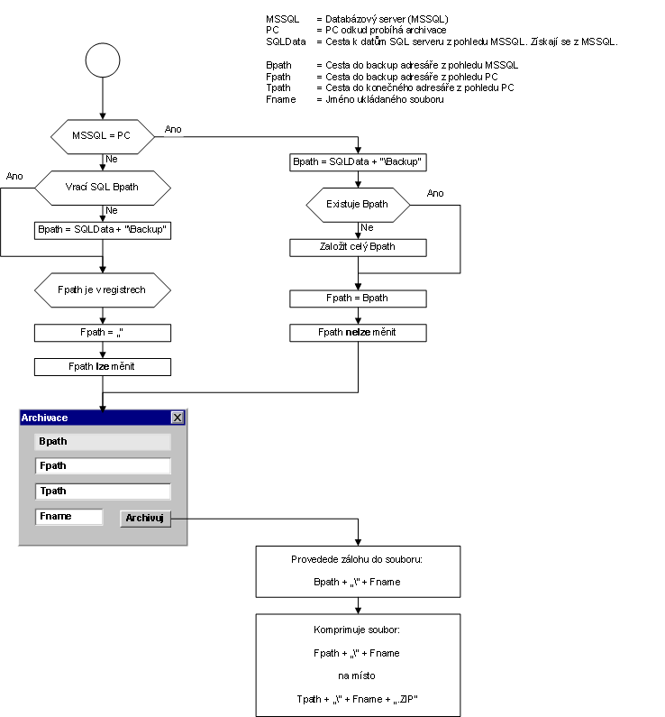
Z obrázků je zřejmé, že SQL server provede archivaci do svého adresáře Bpath (obvykle to bývá "C:\Program files\Microsoft SQL Server\Mssql\Backup") pak program Pam5 tento soubor hledá v adresáři Fpath, komprimuje ho a ukládá na místo určené adresářem Tpath.
SQL server archivuje pouze na lokální disky (cesta Bpath). Proto je situace jednodušší v případě, kdy je SQL server i program Pam5 na jednom počítači. Pak má program úplnou informaci o souborovém systému. V případě, kdy je SQL server na jiném stroji, musí obsluha před archivací zadat síťovou cestu k archivovaným souborům Fpath, protože toto není program schopen zjistit. Zároveň je nutno zajistit oprávnění k přístupu do tohoto adresáře, protože SQL server sice klidně zaarchivuje, ale počítač s programem Pam5 ho vůbec nemusí vidět.

Jméno souboru je vytvořeno ze jména firmy plus číslo měsíce zpracování mezd. Toto jméno lze změnit.
Uživatel, který chce archivovat musí mít nastaveno právo archivaci provádět. Toto právo lze zadat v kartě uživatele.